Copilot Architecture
Overview
QDash Copilot is an AI-powered assistant that helps experimentalists interpret qubit calibration results. It provides two interaction modes:
- Analysis Sidebar -- Task-scoped analysis within the metrics modal, providing contextual interpretation of individual calibration results (e.g., CheckT1, CheckRabi).
- Chat Page -- A dedicated chat interface for chip-wide questions, cross-qubit comparisons, and exploratory data analysis.
Both modes use the same underlying LLM agent with tool-calling capabilities, sandboxed Python execution, and SSE streaming for real-time progress feedback.
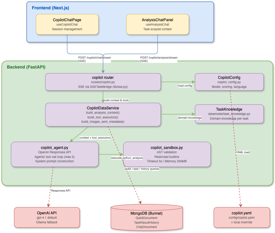
Component Diagram

Key Files
| File | Responsibility |
|---|---|
src/qdash/api/routers/copilot.py | FastAPI router with /config, /analyze, /analyze/stream, /chat/stream endpoints; SSE event generation via SSETaskBridge |
src/qdash/api/services/copilot_data_service.py | Data loading service: build_analysis_context(), build_images_sent_metadata(), qubit/task/history queries, tool executor wiring |
src/qdash/api/lib/copilot_agent.py | LLM agent: system prompt construction, OpenAI Responses API calls, tool call loop, response parsing |
src/qdash/api/lib/copilot_sandbox.py | Sandboxed Python execution: AST validation, restricted builtins, resource limits |
src/qdash/api/lib/copilot_analysis.py | Pydantic models: TaskAnalysisContext, AnalysisResponse, AnalysisContextResult; request schemas |
src/qdash/api/lib/sse.py | SSE utilities: sse_event() formatter, SSETaskBridge for queue-poll-heartbeat-drain pattern |
src/qdash/api/lib/copilot_config.py | Configuration loader: CopilotConfig, ModelConfig, ScoringThreshold models; YAML loading with local override |
src/qdash/datamodel/task_knowledge.py | TaskKnowledge model with domain-specific knowledge per calibration task |
config/copilot.yaml | Main configuration file for model settings, scoring thresholds, system prompts |
ui/src/hooks/useCopilotChat.ts | React hook for the chat page: session management, SSE consumption, localStorage persistence |
ui/src/hooks/useAnalysisChat.ts | React hook for the analysis sidebar: task-scoped SSE streaming, message management |
ui/src/components/features/chat/CopilotChatPage.tsx | Chat page UI: session list, message rendering, blocks/chart display |
ui/src/components/features/metrics/AnalysisChatPanel.tsx | Analysis sidebar UI within the metrics modal |
Configuration
config/copilot.yaml
yaml
enabled: true
# Language settings
thinking_language: en # Internal reasoning language
response_language: ja # User-facing response language
# Model settings
model:
provider: openai # openai | ollama
name: gpt-4.1
temperature: 0.7
max_output_tokens: 2048
# Metrics for chip health evaluation
evaluation_metrics:
qubit: [qubit_frequency, anharmonicity, t1, t2_echo, ...]
coupling: [zx90_gate_fidelity, bell_state_fidelity]
# Scoring thresholds per metric
scoring:
t1:
good: 50
excellent: 100
bad: 20
unit: "μs"
higher_is_better: true
# ... (see config/copilot.yaml for full list)
# Task analysis settings
analysis:
enabled: true
multimodal: true
max_conversation_turns: 10Configuration is loaded via ConfigLoader with local override support (copilot.local.yaml).
Environment Variables
| Variable | Purpose |
|---|---|
OPENAI_API_KEY | OpenAI API authentication |
OLLAMA_URL | Ollama server URL (default: http://localhost:11434) |
NEXT_PUBLIC_API_URL | API base URL for frontend (default: /api) |
Two Modes
Analysis Sidebar
Activated from the metrics modal when viewing a specific task result (e.g., CheckT1 for qubit Q03).
- Endpoint:
POST /copilot/analyze/stream - Hook:
useAnalysisChat - Context: Full
TaskAnalysisContextincluding task knowledge, qubit parameters, experiment results, historical data, neighbor qubit data, and coupling parameters - Use case: "Is this T1 result normal?", "Why does the fit R² look low?"
Chat Page
A standalone page (/copilot) for general questions about the calibration system.
- Endpoint:
POST /copilot/chat/stream - Hook:
useCopilotChat - Context: Chip ID, optional qubit ID, scoring thresholds
- Use case: "Compare T1 across all qubits", "Show me the frequency trend for Q16"
- Sessions: Persisted to localStorage with multi-session support